How to Configure the Gateway Load Balancing Protocol?
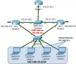
Gateway Load Balancing Protocol (GLBP) is the Cisco-proprietary FHRP. It also allows load sharing between a group of redundant routers. GLBP was specially designed to overcome the limitations of HSRP and VRRP. In HSRP and VRRP, only the active/master router can forward traffic while all the standby/backup routers are idle but Gateway Load Balancing Protocol […]

